详情介绍
软件特色介绍
keil c51 是一款专为 8051 系列单片机开发而设计的集成开发环境(ide),它集成了产业标准的 keil c 编译器、宏汇编器、调试器、实时内核、单板计算机和仿真器等,支持所有的 8051 系列微控制器,包括经典设备以及具有 ip 核的设备,适用于专业应用工程师和嵌入式软件开发初学者。
集成化程度高:提供了一个完整的开发环境,涵盖代码编辑器、编译器、调试器和仿真器等,开发者可在同一界面完成从代码编写到调试的整个流程,提高开发效率。
兼容性强:专为 8051 系列单片机设计,支持多种 8051 内核的变种,如 at89c51、stc89c52 等,能满足不同项目对单片机型号的需求。
易用性好:界面简洁直观,操作简单易懂,即使是初学者也能快速上手。
社区支持丰富:拥有庞大的用户社区,开发者可以在社区中获取丰富的资源和帮助,便于解决技术问题和交流项目经验。
软件功能
代码编辑:提供功能全面的源代码编辑器,支持语法高亮、代码自动完成、代码折叠等功能,方便开发者编写代码。
编译与链接:包含 c 编译器和宏汇编器,支持 ansi c 标准,并针对 8051 架构进行优化,能生成高效的机器代码。链接器可将编译后生成的目标文件和库文件合并为可下载到单片机的目标程序,还能生成.map 文件,帮助开发者了解程序的内存布局。
项目管理:项目管理工具可帮助用户高效地组织和管理代码文件、头文件、库文件等项目资源,用户可进行项目创建、添加、删除、重命名项目文件等操作,还能设置项目编译选项,如编译器、链接器、调试器等选项。
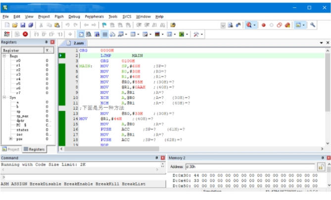
调试功能:内置强大的调试工具,支持单步执行、断点设置、变量监视等功能,开发者可通过这些工具深入分析程序运行状态,快速定位和解决问题。
仿真功能:keil c51 的调试器能准确模拟 8051 设备的片上外围设备,如 i2c、can、uart 等。开发者可在没有实际硬件的情况下进行软件仿真,验证程序逻辑,也可通过硬件调试确保程序在实际硬件上的正确运行。
安装步骤

360卫士
360软件
微信电脑版
百度网盘
chrome
WPS
腾讯QQ
模拟器







